Online exam maker-LOGO
Sign in Sign up
  • Enter the control panel
  • Profile
  • Logoff
Sign in Sign up
  • Enter the control panel
  • Profile
  • Logoff
  • Features
    • View All Features
    • Powerful Exam System
    • AI-Based Anti Cheating
    • Candidate Management
    • Sell Exams & Courses
    • Personalized Setting
    • Question Management System
    • Online LMS
    • Survey Tool
    • Adaptive Testing
    • Solution for Enterprises
    • Solution for Schools
    • Solution for Training Institutions
    Features
    • View All Features

      View All Features

    • powerful-exam-system

      Powerful Exam System

    • Candidate Management

      Candidate Management

    • Pay for Learning

      Sell Exams & Courses

    • Personalized Setting

      Personalized Setting

    • Questions Bank

      Questions Bank

    • Learning Management System

      Online LMS

    • Survey Tool

      Survey Tool

    • Adaptive Testing

      Adaptive Testing


    Solutions
    • For Enterprises

      For Enterprises

    • For Schools

      For Schools

    • For Training Institutions

      For Training Institutions

  • AI
    • AI Question Generator AI Question Generator
    • AI Based Anti Cheating AI Exam Proctor
    • AI Exam Grader AI Exam Grader
  • Pricing
  • On-Premise
  • Support
    • Help Center
    • Quickstart Guide
    • View Live Demo
    • Contact Us
    • Blog
    • Score Query

OnlineExamMaker

The best online quiz maker software

  • Cloud-Based: test on anywhere, anytime
  • White-label: add brand logo, slogan easily
  • Sell exams online & no transaction fees required
Get Started Free

Home > Guides > How to Create A Quiz for WordPress

How to Create A Quiz for WordPress

WordPress is a free content management system (CMS) that is used to create and manage websites. It was first released in 2003 and has since become the most popular CMS in the world, powering over 40% of all websites on the internet. WordPress is one of the best platforms for blogging. You can easily create a blog on WordPress and start publishing content that promotes your brand, products or services. Nowadays, with OnlineExamMaker online quiz builder, webmaster can create interactive online quizzes that can be embedded into WordPress sites for testing and surveying.

People frequently use online quizzes to prepare for certification exams, and assessments. These tests allow participants to evaluate their knowledge and skills, pinpoint areas needing development, and increase their confidence in their potential to do well on the actual examination. It can be challenging to construct an efficient online practice test, as you cannot fully replicate or predict the actual test.

Table of Contents
  • What Is A Quiz for WordPress?
  • The Benefits of Adding A Quiz to Your WordPress Website
  • OnlineExamMaker - Best Quiz Making Software for WordPress
  • A Step-by-step Guide to Create A Quiz for WordPress
  • Tips on Making A Quiz for WordPress
  • FAQ about How to Create A Quiz for WordPress

What Is A Quiz for WordPress?

A quiz for WordPress is an interactive online quizzes that can be displayed on a WordPress website. The can be the best medium to collect leans, it can include a register form, and allows WordPress website visitors to fill the form before they attend the quiz. On the other hand, these quizzes can be an engaging way to interact with visitors, test their knowledge, and provide a dynamic element to your website.

The Benefits of Adding A Quiz to Your WordPress Website

Engaging Audience
Quizzes are interactive and engaging, which can help keep your audience on your website longer and increase their interest in your content.

Building Brand Awareness
Quizzes can help promote your brand by incorporating your brand colors, logo, and messaging into the quiz design.

Generating Leads
Quizzes can be used as lead magnets to collect email addresses and other contact information from your website visitors.

Boosting Social Media Engagement
Quizzes can be shared on social media, which can increase your social media engagement and follower count.

Monetize Your Knowledge
You can create paid quizzes and embed them into your WordPress webiste, then make money from your unique exams.

Ready-to-use Quiz Templates

Nurse Quiz

Use Template

Stock Trading Quiz

Use Template

Leadership Quiz

Use Template

Interactive Online Quiz Sample

OnlineExamMaker - Best Quiz Making Software for WordPress

Look no further than the best online quiz software of recent years, the OnlineExamMaker. This online quiz tool is seamless, easy, and reliable, offering services and features that help and improve your online exams. The features and services the OnlineExamMaker platform offers include a quiz score calculator, fast and easy test creation, multiple quiz settings, and much more.

OnlineExamMaker is also popular thanks to its powerful software because its scalable feature helps maintain smooth online testing even when hundreds of users are taking the test simultaneously. It has a LAN and WAN version so you can use it in any network style.

So in making a quiz for WordPress blog, OnlineExamMaker is the way to go because of its features, like the question creation tool, which has multiple styles like multiple choice, and the exam settings where you can challenge yourself on a limited time or ability to take numerous attempts. Use OnlineExamMaker now for your Practice Test Online!

Create An Online Exam On-Premise: Free Download

A Step-by-step Guide to Create A Quiz for WordPress

Step 1: Sign up in OnlineExamMaker

OnlineExamMaker is a helpful software, so this guide will help you create one in OnlineExamMaker. So to start it off, go to the OnlineExamMaker website and log in or create a free account. Just click the "sign in" or "sign up."

Step 2: Load in your question

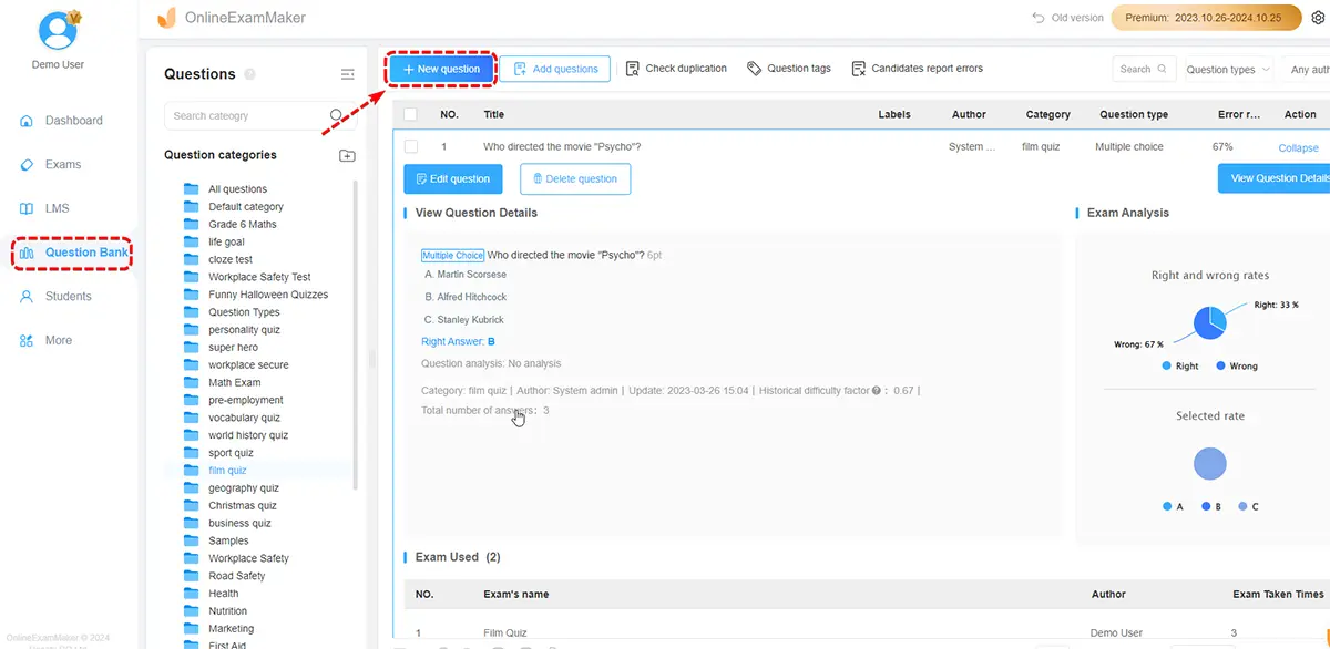
Start to upload or create your question with the help of a creative tool in OnlineExamMaker. So to start, in the dashboard, head on to the "Question bank" and then "Question list" located at the sidebar.

You can see in the question list dashboard there are multiple buttons available. The first button is the "New Question." Here you can create your question with the use of the software.

The second is the "check duplication" this tool helps maintain the uniqueness of each question you insert.

The third and last is the "import question." You can import your question from other files or documents to the software here.

Another option is the "New category" this button helps organize your created question by specifying them in categories or folders.

Step 3: Make your quiz live

It is time to create your exam by heading to the "Exam" and then the "Exam list" in the sidebar.

Once you are in the "Exam list" section, you can create your exam by pressing the "New Exam" at the top part of the section.

The following process Is changing your exam's title and file destination. Change this in the open field and the "Category" button.

Next up is the adding of the question, here simply press the "Add question" button and then search the category or question you would like to be in the exam.

The third process is the Exam setting; you can make any restrictions or rules available in the software. This could be the number of attempts or the time limit.

Lastly is the saving part. Press next right after you finish the exam, and then your Practice test is saved.

Step 4: Share the quiz to WordPress

OnlineExamMaker share option is straightforward; head to the "exam list" and press publish. A question prompt will pop up, and answer it, then a QR code or Link will be given to you, which you can share. You can copy the embed code in the popup window, and paste the code to your WordPress website directly, then you can display the quiz in your landing page with ease.

Create An Online Exam On-Premise: Free Download

Tips on Making A Quiz for WordPress

Before your start creating your WordPress quiz, you can have a view of the quiz creating tips below, These 12 tips will help you improve the quality of your WordPress quizzes right away.

1. Take advantage of the styling and customization settings to tailor quiz appearance to match your website design - themes, colors, fonts etc.

2. Insert quizzes easily into any blog post or page by using the shortcodes provided and placing them where you want the quiz to display.

3. Enable settings like time limits, display of correct answers, randomizing questions, allowing retakes etc to control quiz parameters.

4. Use lead generation features like requiring user details submission before providing quiz results. Great for list building.

5. Analyze detailed statistics available on visitor performance through the reporting dashboard to assess engagement.

6. Promote new quizzes through social media posts, email newsletters, and website announcements to drive traffic and increase participation.

7. Continually test quizzes on all devices and tweak displays that need refinement. Quick iterations based on user feedback is key.

FAQ about How to Create A Quiz for WordPress

How can I create a quiz for my WordPress site?
You can create a quiz for your WordPress site by using a quiz plugin. Install a quiz plugin like Quiz And Survey Master or WP Quiz from the WordPress Plugin Directory. After installation, configure the settings, create questions, and customize the quiz to suit your needs.

Are there any free quiz plugins for WordPress?
Yes, there are free quiz plugins available for WordPress. Plugins like Quiz And Survey Master and Quiz Cat offer free versions with basic features. You can install them directly from the WordPress Plugin Directory. You can also use a online quiz maker software (OnlineExamMaker or Proprofs) to create a quiz and embed it to your WordPress website.

Can I add images and multimedia to my WordPress quiz?
Most quiz plugins for WordPress allow you to add images, videos, and other multimedia elements to both questions and answers. This enhances the interactivity and engagement of your quiz.

Can I integrate a quiz with my email marketing tool in WordPress?
Some quiz plugins offer integration with email marketing tools. This allows you to collect user information and leads. Check the features of the quiz plugin you choose to see if it supports integration with popular email marketing services.

How do I make sure my quiz is secure and protects user data?
Choose a reputable quiz maker software that follows best practices for security. If you're collecting user data, ensure that your website has SSL encryption.

Are there tutorials available for creating quizzes on WordPress?
Yes, many tutorials and documentation resources are available for popular quiz plugins. Check the plugin's official website or community forums for step-by-step guides and support.

Create More Assessments:

Make An Auto Grading Quiz Create An Interactive Quiz Online Make A Practice Test Online Create An Online Personality Quiz Create A Mock Test Online

Get Started with OnlineExamMaker

Smart & secure online exam system trusted by 90,000+ educators & 300,000+ exam takers all around the world! And it's free.

SAAS: Get Started Free

Free forever, no credit card required

On-Premise: Free Download

Self-hosted, 100% data ownership

Product

  • All Features
  • Exam System
  • Online LMS
  • Question Types
  • On-Premise
  • Proctoring Software
  • Survey Maker

Support

  • Help Center
  • Blog
  • FAQS
  • Score Query
  • Guides
  • Comparison
  • Contact Us

Case Study

  • Exams
  • Courses
  • Homepages
  • Articles
  • Surveys
  • Clients
  • Certificates

Company

  • About Us
  • Privacy Policy
  • Terms of service

Follow Us

Twitter Facebook YouTube

Contact Us

E-mail: support#onlineexammaker.com

Help Center: Learn More

© OnlineExamMaker
English
  • English
  • French - Francais
  • German - Deutsch
  • Spanish - Español
  • Portuguese - Português
  • Italian - Italiano
  • Chinese - 繁體中文
  • Japanese - 日本語